DIAL Process Node
A DIAL node is a Production process node that runs one or more DIAL scripts.
The Dimensional Insight Access Language (DIAL) is a high-level object oriented programming language designed to process, analyze, and distribute information contained in classic models and cBases.
Ensure that the DIAL executable is configured in the Server Settings > Advanced tab.
Starting with version 7.1(15), DIAL can run in server mode when called from a Production script. See DIAL Server Mode.
TIP: If in Casual mode and you fail to set the Dial User for the server or the DIAL node, processing will proceed using non-server mode mechanics. If in Strict mode, and no Dial User has been set, the DIAL node will fail.
NOTE: You cannot specify the order in which multiple DIAL scripts run. Use multiple DIAL nodes if any DIAL scripts are dependent on another DIAL script completing.
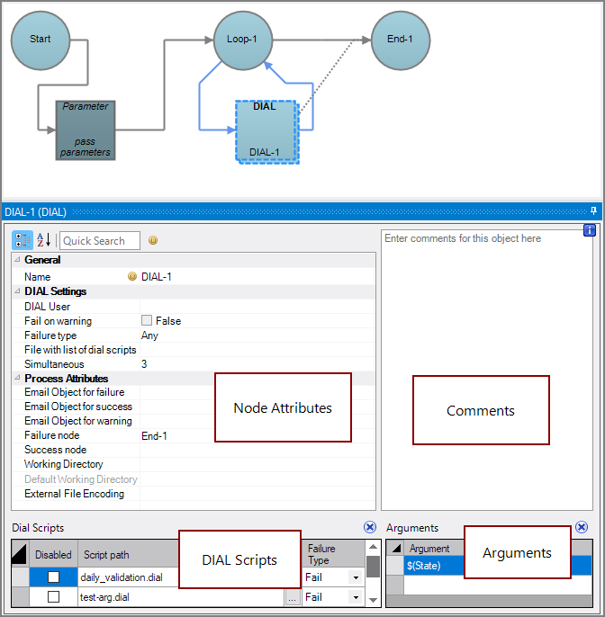
The DIAL node has
four panes where you set attributes.
You set attributes for the DIAL node in the
node attributes pane.
| Attribute | Description |
|---|---|
| Name | Specify a descriptive name for the node. Lower case names maximize usage of the available space. |
| DIAL User |
Specify a DiveLine username here. DIAL will automatically connect to DiveLine as that user when in server mode. This field is optional, and defaults to the DIAL user configured in Server Settings > Advanced. Otherwise, the username specified here overrides that user. |
| Fail on warning | If set to False (default), the node continues processing when a warning message displays. If set to True, the node fails when a warning message displays. |
| Failure type | Specify how to handle a DIAL node failure:
|
| File with list of dial scripts (Required if no scripts are listed in the Dial Scripts pane) |
Specify a text file that contains the names of each DIAL script. List the name of each DIAL script on a separate line. To select the file, use the browse button (...) that appears when you click in the empty File with list of dial scripts box. This attribute and the Dial Scripts attribute are mutually exclusive. |
| Simultaneous | Define the maximum number of DIAL scripts to process at the same time:
|
| Email Object for failure |
Select a predefined mailing list to send an email to if the node fails. The pull-down list is populated with items that can be found in Project Settings > Mailing Lists > Email Templates. |
| Email Object for success |
Select a predefined mailing list to send an email to if the node succeeds. The pull-down list is populated with items that can be found in Project Settings > Mailing Lists > Email Templates. |
| Email Object for warning |
Select a predefined mailing list to send an email to if the node generates a warning. The pull-down list is populated with items that can be found in Project Settings > Mailing Lists > Email Templates. |
| Failure node | Select the next node upon failure. The pull-down list contains all nodes that are on the Task Flow. |
| Success node | Select the next node upon successful completion. The next node automatically populates if a connecting line is set on the Task Flow. The pull-down list contains all nodes that are on the Task Flow. |
| Working Directory |
Specifies the directory in which this node runs. If left blank, the Default Working Directory attribute that is set in the Start Control Node is used. When running a script, Production sets the working directory for the child process to the directory that contains the script, unless the node specifies a different directory. See Start Control Node. |
| Default Working Directory |
Displays the Default Working Directory that is set the the Start Control Node. If a Default Working Directory is not specified, this attribute is blank. Applies to all nodes. See Start Control Node. |
| External File Encoding |
Select the format for the node input files. If this attribute is blank, Workbench attempts to detect the type of encoding. This attribute is also used when saving log files. The encoding might need to be adjusted when using data with high bit Latin-1 characters or Unicode characters. |
Each node has an area where you can enter comments.
It is a DI best practice to enter a note for every node in a Production script. These notes can help you or a coworker understand the intent of the node and troubleshoot issues in the future.
Specify one or more DIAL scripts in the lower-left
Dial Scripts pane.
The DIAL Scripts attribute is required if no File with list of dial scripts attribute is set.
The DIAL Scripts attribute supports additional control attributes for more detailed control of settings per file than if using the File with list of dial scripts attribute:
- Disabled—Disables specific DIAL scripts, which is useful for debugging. The default is no.
- Failure Type—Specifies how to handle an individual DIAL script run failure: Fail, Never, or Warning. The default is Fail.
The DIAL Scripts attribute and the File with list of dial scripts attribute are mutually exclusive.
Specify one or more arguments, in the lower-right
Arguments pane, that the Production script passes to the DIAL node.
Arguments is the term used in the DIAL syntax for parameters.
See Parameters in Production for more information.
See DIAL Overview.