Edit Script Mode

Production scripts open in Edit Script mode, which is where you create and edit scripts.

You can use the Edit Script mode to do the following:

  • Create, edit, and test Production scripts and nodes
  • Configure, test, and save run-time configurations, including setting configuration-specific parameters
  • Schedule Production jobs by name and run-time configurations
  • Edit the Log file settings to control how long and how many log files to keep

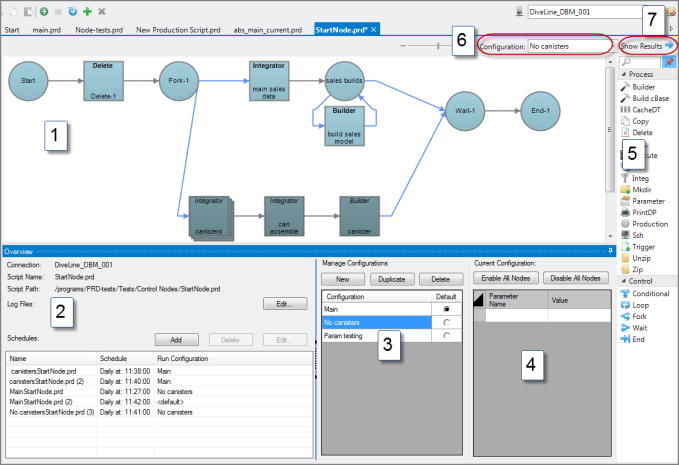
The following image shows the panes of a Production script in Edit Script mode when no node is selected:

Edit Script Overview

  1. Task Flow Pane—Create, edit, and test the script. Disable and test individual nodes.
  2. Overview Pane—Examine connection and path information; edit log file settings and create, edit, or delete scheduled jobs. See Scheduling Production Scripts.
    NOTE: You also can create or edit scheduled jobs by using Tools > Server Settings > Schedules. See Managing Start Page Schedules.
  3. Manage Configurations Pane—Create and manage configurations that can aid in testing and making multiple uses of a single script. See Script Configurations.
  4. Parameters Pane—Set script-level parameters. See Parameters in Production.
  5. Node Tool Palette—Click a node to place it on the Task Flow pane. See Process Nodes Overview and Control Nodes Overview.
  6. Configuration pull-down—Choose a configuration from the pull-down list to display that configuration in the Task Flow pane. See Script Configurations.
  7. Function Mode Toggle—Toggle between the Edit Script and Show Results modes. Production automatically switches to Show Results mode whenever you test a node, portion of a script, or run the script. See Show Results Mode. Use the Edit Script button to return to Edit Script mode.

NOTE: The Overview, Manage Configurations, and Parameters panes show script-level attributes that are available when no node is selected. Click in the white space of the Task Flow pane to display these panes.

See also: