End Control Node
An End node is a Production control node that completes the task flow on a branch.
Each branch in a Production script can be configured with an End node to indicate whether it ended successfully or failed. The End node can also be configured to terminate the entire script.
The End node has
two panes where you set attributes.
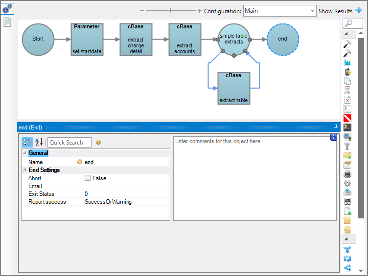
You set attributes for the End node in the
node attributes pane.
| Attribute | Description |
|---|---|
| Name | Specify a descriptive name for the node. Lower case names maximize usage of the available space. |
| Abort | Set to True, the Production script terminates when a branch fails. Set to False (default), the Production script continues regardless of any failed branches. |
| Select a predefined mailing list to send an email to when this node is reached. The pull-down list is populated with items from the Email Template section of the Mailing Lists tab of the Project Settings tab. See Mailing Lists Tab for information about setting up Mailing Lists and Email Objects. NOTE: These Email Objects are referred to as Email Templates in Project Settings > Mailing Lists. |
|
| Exit Status | Set a numeric value that is returned to the operating system when the Abort attribute is set to True. |
| Report success |
Starting with 7.1(19), there are more options for how the End node reports the branch success state. This change is backwards compatible. Use the pull down to set the choice for Report success as follows:
|
Each node has an area where you can enter comments.
It is a DI best practice to enter a note for every node in a Production script. These notes can help you or a coworker understand the intent of the node and troubleshoot issues in the future.