About Dimension and Page Breaklevels

An important concept to understand when creating and formatting multitab reports are dimension and page breaklevels. Breaklevels, which you can control, determine the placement of dimensions in a report. They are most useful when creating and editing multitabular reports.

By default, breaklevels mirror the dive order on dimensions. When you convert a multitab dive window to a report, the dive order creates a hierarchy of levels. With the exception of the last dimension selected, each dimension becomes a breaklevel that enables you to subdivide (break) and subtotal the dimension and dimension values beneath it. The values for the last dimension selected become rows in the report. Because ProDiver enables you to view your data hierarchically, it is important, when deciding how you want your final report to look, to dive on your data in a structured way.

The page breaklevel refers to items that appear on each page, usually at the top or bottom, such as a report title and page numbers.

For illustration purposes, this topic uses a multitab report with the following four dimension dives:

  • Company
  • Salesperson
  • Supplier
  • Brand

The report, titled MultiTab Breaklevel Examples: 4 Dimension Dive, shows how breaklevel nesting appears in a formatted report.

As in other advanced report topic examples, this figure was created using a sales model called sales_90day. To make it easier to focus on how breaklevels work, this report was reduced to a single page using the focus option. The following list provides an Closedabbreviated list of steps required to create the final dive window and multitab report.

  1. Open a sales model, for example, sales_90day.mdl.
  2. Dive on Company. Focus on Alpha Brands.
  3. Click the MultiTab icon to convert the dive window to a multitab tabular.
  4. Dive on Salesperson. Focus on Agate, Paul.
  5. Dive on Supplier. Focus on Pepsi-Cola Company and Snapple Beverage Corporation.
  6. Dive on Brand.
  7. Click the Report icon, add the report title, and select the Indented MultiTab report style.

What happened when you converted the multitabular dive window to a formatted report using the Indented MultiTab report style? How does the structured dive on Company, Salesperson, Supplier, and Brand get converted into a multilevel report with dimension and page breaklevels? What are the components of dimension and page breaklevels?

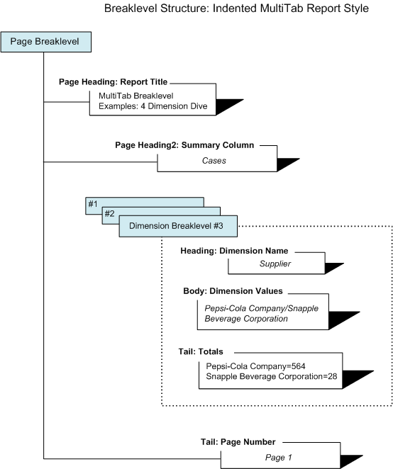
The Closedsample multitab report contains annotations that identify the different breaklevels that ProDiver imposes on the dive window after you select a report style, such as Indented MultiTab.

The Page breaklevel has the following attributes labeled 1:

  • Report title (MultiTab Breaklevel Examples: 4 Dimension Dive)
  • Summary Column Heading (Cases)
  • Page Number

The Dimension breaklevel has the following attributes labeled 2:

  • Breaklevel headings
  • Breaklevel body (dimension values for Company, Salesperson, and Supplier plus summary row values for Brand)
  • Total lines (for all Company, Salesperson, and Supplier dimension values)
  • Subtotal line (for Cases sold for all Brands)

NOTE: If you do not use Focus to produce the final dive window (thus filtering the number of Cases sold), the final line of the report will be a total value.

To further illustrate how page and dimension breaklevels work in a multitab report, Closedthe diagram that follows shows how the breaklevels work in the sample MultiTab Breaklevel Examples: 4 Dimension Dive report using the third indented dimension breaklevel for Supplier.

Note that a page breaklevel acts as wrapper for the report content and some of its items, such as summary column headings and page number, that repeat on every page of the report, usually at the top or bottom. The dimension page levels have a Heading, Body, and Tail structure. If you select an indented report style, the dimension breaklevels are nested within one another, starting with the dimension you selected first. In the above diagram, you see the dimension breaklevel and values for Supplier, the third dimension selected in the sample dive window.

The next figure expands upon the previous diagram and shows how ProDiver Closednests the third dimension breaklevel inside the second dimension breaklevel. Refer to the above report for a complete picture of how the breaklevel nesting appears in the formatted report example.

Understanding how ProDiver formats dive windows using breaklevels and report style options can also help you understand how to format and position items on a report page.

See also Determining the Breaklevel Type and Location for an Item

Mentioned in: